周志鲁
周志鲁
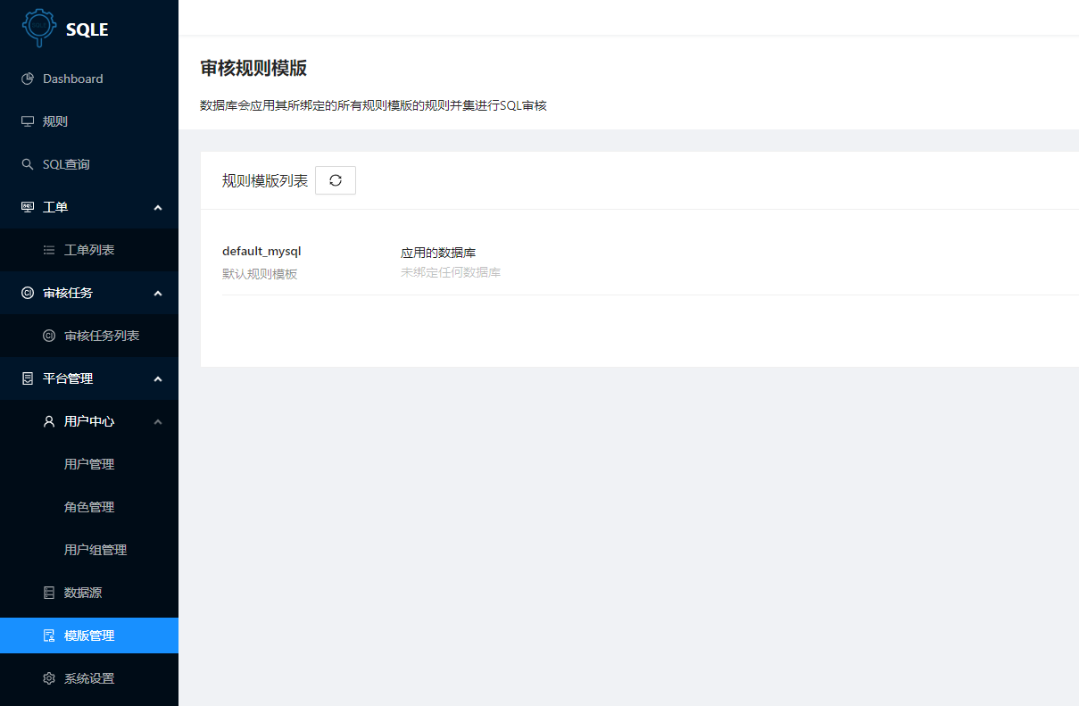
**Suggestion** 建议将菜单栏中的“模板管理”改名为“规则管理” **Why** 当前名称为“模板管理”,不太明确菜单内是哪些模板的管理,流程管理中也会有“审批流程模板”,容易产生混淆的概念,建议改为“规则管理”可以明确菜单的含义  
**SQLe Version** UI Version: main a194f39 Server Version: main-ee 32b5d8def7 **Describe ** 审批流程中无法看到绑定的数据源 **Suggestion** 审批流程和审核规则保持一致,能够直接看到已经绑定的数据源 Why 节省工单人员必须点进去才能查看到数据源和哪个审批流程做个绑定
**SQLe Version** UI Version: main a194f39 Server Version: main-ee 32b5d8def7 **To Reproduce** 前置:已有的数据源绑定审核流程 新建审批流程重新绑定已绑定的数据源,没有任务提示,数据源之前绑定的审批流程直接自动解绑    **Suggestion** 绑定重复的数据源最好有提示语,或者审批流程直接不允许重复绑定已绑定的数据源