Mingxin Zheng
Mingxin Zheng
Thanks @wyli . Still ramping up myself on the the MONAI style coding. I will fix those.
> thanks, there are some style issues reported, I think some of them are valid ones... https://deepsource.io/gh/Project-MONAI/MONAI/run/96404a6f-933e-4971-b866-f170efb1d4b9/python/ Most style issues are fixed now except two pending (https://deepsource.io/gh/Project-MONAI/MONAI/run/0422e6b3-e5b3-4830-9cd3-f460969470b0/python/PYL-W0106)
Demo of the module is added to the tutorial PR. Hope that will help the review @wyli @Nic-Ma @dongyang0122 . Thanks! https://github.com/mingxin-zheng/tutorials/blob/auto3d-1.0/auto3d/auto3d.ipynb
> thanks, I tried the analyzer it's very convenient, please see some comments inline.. is it possible to add some support for the 'image' only inputs? https://github.com/Project-MONAI/MONAI/issues/4824 Thanks! Do you...
> > > thanks, I tried the analyzer it's very convenient, please see some comments inline.. is it possible to add some support for the 'image' only inputs? #4824 >...
> Hi @mingxin-zheng , > > Could you please help move the module to "MONAI/monai/auto3dseg" according to the internal discussion? > > Thanks in advance. Thanks @Nic-Ma . Moved it...
> Hi @mingxin-zheng , > > Thanks for the update. Please also update the README file: https://github.com/Project-MONAI/MONAI/blob/dev/monai/README.md And signoff the commits to pass the DCO. Others look good to me....
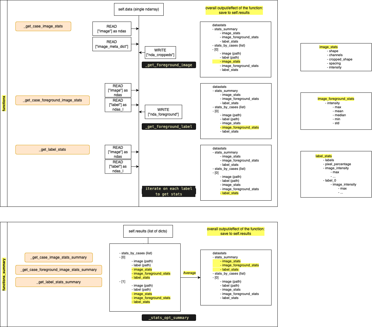
Below is workflow diagram of the dataAnalyzer, including the internal function inputs & outputs 
> I think the Analyzer logic could be part of the transform? this will benefit from the multiprocessing data loader, e,g: > > ```python > transform = Compose([ > LoadImaged(keys=keys),...
> I think the Analyzer logic could be part of the transform? this will benefit from the multiprocessing data loader, e,g: > > ```python > transform = Compose([ > LoadImaged(keys=keys),...