Jack Zhang
Jack Zhang
方案: - https://www.npmjs.com/package/json-node-normalizer - https://www.npmjs.com/package/g-custom-form - https://www.npmjs.com/package/json-schemify
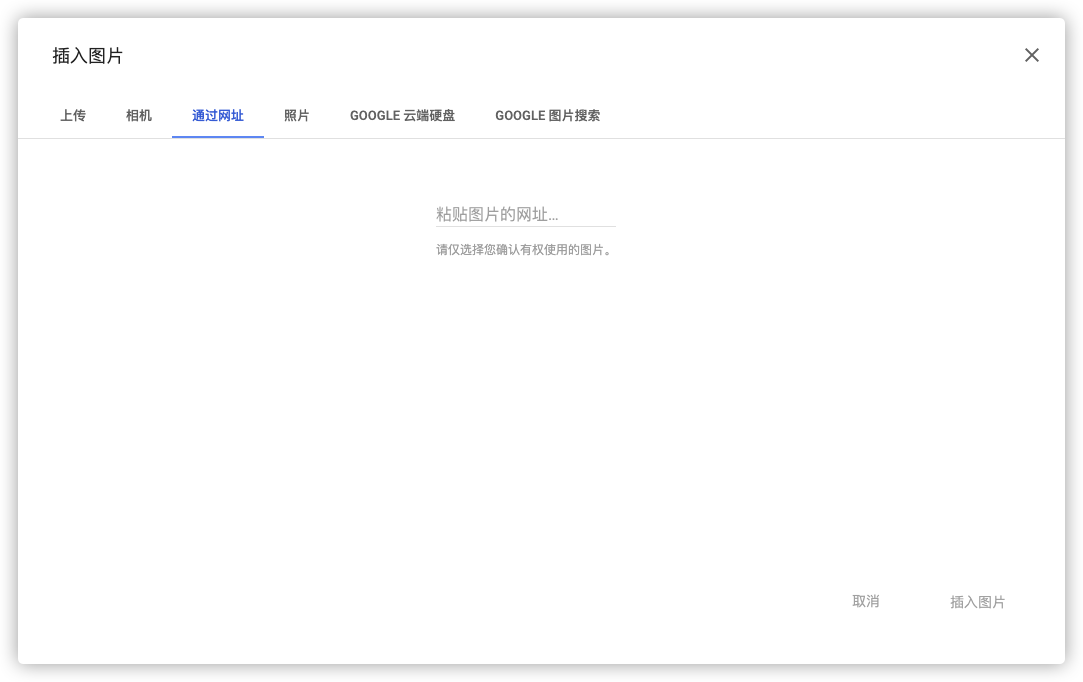
## 调研 ### notion notion 的图库是在点击图片之后弹出来的,它包含 `上传`、`网络链接`、`网络图库`    ### google docs 表单 Google Docs 是通过右侧图标按钮点击后弹窗的,但是其可选的内容就比较多了,包括了 `上传`、`相机`、`网址`、`照片`(以前上传)、`google 搜索`      ### 即速应用    ...
如果仅是无只读模式则不需要有 pro 那一步的包装,如果组件模式是 onChange 和 value 属性,则不需要 antd 的那一层包装。
参考 https://www.yuque.com/chaojie-vjiel/vbwzgu/cqtrgb
从远端获取的数据可能不满足需求,我们需要进行格式化,一种方式对 response 直接进行处理,另一种方式提供基于 form-item 的配置方式,不过最终调用的都是 response 的格式化代码。
提供阿里云或者其他云获取 node 端获取 sts 临时上传凭证的封装,或者给出示例。
问题 issue:https://github.com/micro-zoe/micro-app/issues/501 电脑配置: i7-10700K 3,8 赫兹(不同电脑配置可能相差较大) 1、CSS:在没有缓存的情况下,一个 antd CSS 在的电脑上需要花费 45ms,有缓存的情况下,这部分可以完全省略。 2、JS:缓存效果取决于是否使用了 plugin 以及 plugin 的复杂度和 JS 的数量、大小等,有缓存的情况下,这部分也可以完全省略。 - [x] 功能代码 - [ ] 测试用例 
问题: 昨日 @bailicangdu 大佬提交的代码,并没有跑测试用例,导致报错很多,具体如下:  解决方案: 1、希望能临时修复这个问题 2、是否应该在 DEV 分支、PR 提交等场景,触发 GITHUB CI 跑测试用例