iceberg icon indicating copy to clipboard operation
iceberg copied to clipboard

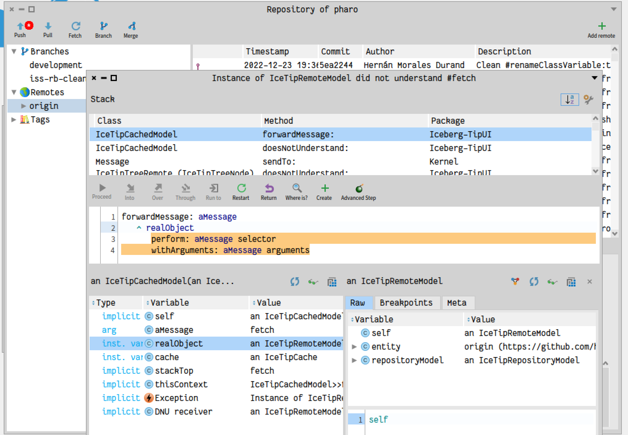
Instance of IceTipRemoteModel did not understand #fetch

Open hernanmd opened this issue 3 years ago • 0 comments

In Pharo 11: To reproduce

  • Open Repository window on a forked repository
  • Select Remotes -> origin
  • Right click -> Fetch remote

Possibly related with #1166

Screenshot 2023-01-02 at 15 38 25

hernanmd avatar Jan 02 '23 18:01 hernanmd