Spec
Spec copied to clipboard
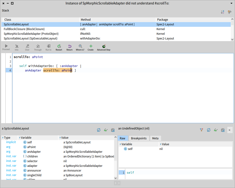
scrollTo: on SpScrollableLayout not working
I have this error:

Adapter has no scrollTo: method.
Any instructions to reproduce this problem?
SpPresenter new
layout: (scrollable := SpScrollableLayout new
child:(
SpPresenter new
layout: (SpBoxLayout newVertical
add: (SpButtonPresenter new label: 'toto');
add: (SpButtonPresenter new label: 'henanmd');
add: (SpButtonPresenter new label: 'toto');
add: (SpButtonPresenter new label: 'henanmd');
add: (SpButtonPresenter new label: 'toto');
add: (SpButtonPresenter new label: 'henanmd');
add: (SpButtonPresenter new label: 'toto');
add: (SpButtonPresenter new label: 'henanmd');
yourself);
yourself);
yourself);
open.
scrollable scrollTo: 10@10
Thanks. I pushed a PR here https://github.com/pharo-spec/Spec/pull/1370