Flex2
Flex2 copied to clipboard
Out-of-bounds memory access
at wasm-function[151]:0x8d8a
at wasm-function[95]:0x6ae3
at wasm-function[81]:0x664e
at wasm-function[1017]:0x3f5e9
at wasm-function[972]:0x39faf
at Te (file:///<path>/tools/flex/resources/app.asar/bundles/main.js:160:18124)
at file:///<path>/tools/flex/resources/app.asar/bundles/main.js:160:18750
at Be (file:///<path>/tools/flex/resources/app.asar/bundles/main.js:160:18773)
at et.<anonymous> (file:///<path>/tools/flex/resources/app.asar/bundles/main.js:160:31206)
at we (file:///<path>/tools/flex/resources/app.asar/bundles/main.js:15:6740)
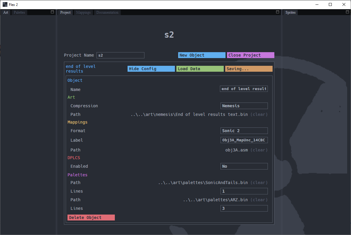
<path> was redacted for simplicity. Got this error with these settings:

On an otherwise empty project. Using Windows x64 version, on Windows 10 v2004.
Manually decompressing the art file seems to have worked.
~~can't seem to reproduce this on linux~~
~~I assume the bug is consistent. The art file is rather small so I can't imagine it's an issue with memory.~~
~~will have to get a win10 VM setup~~
~~EDIT: I just noticed that this said saving an empty file not loading the file, managed to reproduce it - looking into it~~
I'm a little confused - you said 'manually decompressing' but the screenshot shows saving which would be compressing
It seems like this only happens when you try and save 0 tiles in Nemesis compression. I haven't found the root cause yet, but thankfully this shouldn't be a common use case in the meantime