ppsspp
ppsspp copied to clipboard
God Eater 2 1.4 not work since v1.1.1-36-g27a124d
It raise invalid address\crash when finished loading the mission
(break by #8043 )
@unknownbrackets @hrydgard
JPCSP fix it in https://github.com/jpcsp/jpcsp/commit/3f9d44d4aaab148739e2fdf4e7c0e656dc7afb4c
Maybe PPSSPP do the same ?
GE 2 1.4
PPSSPP info log
https://gist.github.com/sum2012/e690660dad36501ad295
v1.1.1-658-gd479990 same problem log: https://gist.github.com/sum2012/c8231c404f74cd545699
Please note in the older version ,at least can in-game before invalid address\crash
@unknownbrackets a memory related commit by jpcsp https://github.com/jpcsp/jpcsp/commit/eda291807b2d7168d6daf2303e09e0fc8af2e630
How about this now?
I lost the 1.4 DLC
Is this still a problem ??
yes, this is latest ver 1.14.4
@sum2012 any workaround?
Workaround should don't allocate memory of the module of this game.As I lost the DLC,I cannot test myself,if I remember right,are you using android ?
在 2023年3月2日週四 上午8:47,Gamemulatorer @.***> wrote:
@sum2012 https://github.com/sum2012 any workaround?
— Reply to this email directly, view it on GitHub https://github.com/hrydgard/ppsspp/issues/8075#issuecomment-1451104779, or unsubscribe https://github.com/notifications/unsubscribe-auth/AAQTT7C62IW2KKEDZJ2VTGTWZ7UY3ANCNFSM4BSBAWKA . You are receiving this because you were mentioned.Message ID: @.***>
Workaround should don't allocate memory of the module of this game.As I lost the DLC,I cannot test myself,if I remember right,are you using android ?
Yes!
I get error in android studio The project is using an incompatible version (AGP 7.3.1) of the Android Gradle plugin. Latest supported version is AGP 7.2.1
I get DLC from my friend :)
@unknownbrackets
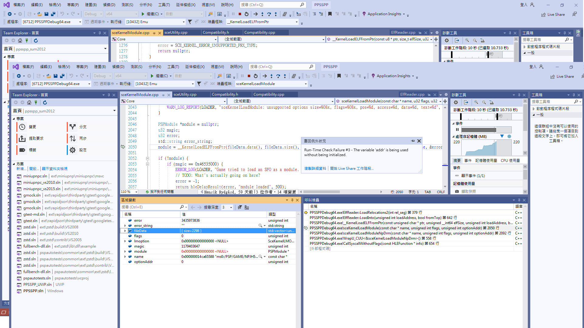
I get unusual crash trace (apply my patch for don't allocate memory for UtilityModule )
Run-Time Check Failure 3 - The variable 'addr' is being used without being initialized
log: https://gist.github.com/sum2012/91f3f3deb8e8786bd143212f85dc9cd1
crash trace

@sum2012 do you know the reason why I'm stuck in loading screen? 🙏

Also the black box above doesn't disappear:( NPJH50832.zip
@Gamemulatorer you need v1.4 iso + v1.4 Decrypted DLC. For black box I don't have idea
@Gamemulatorer you need v1.4 iso + v1.4 Decrypted DLC. For black box I don't have idea
It's ok now thanks btw :)
I'm wondering what we could do to prevent this from happening to people. We probably need to advise them to detect encrypted DLC and advise them to get decrypted DLC, with some game specific checks. There's no point to allow starting up something that we can know will crash...
@hrydgard I take a search, only God Eater 2 required Decrypted DLC
I retest the game in the old version,need to enable "ignore I llegel read\write" to play, So that pull request is not really regression
I was able to play a mission in PPSSPP v1.16 when i loaded a savestate from PPSSPP v1.0.1
i can't upload files larger than 10mb so i upload it on yt
https://youtu.be/oKkXrSXN5Ys?si=47L1yLoRYAmfHB6y
@sum2012 do you know the reason why I'm stuck in loading screen? 🙏
Also the black box above doesn't disappear:( NPJH50832.zip
This only happens when the dlc is missing.
It also happens when your dlc version is different from your ISO version.
or if there's a missing file from your dlc
I experienced it too
ppsspp v1.17.1-35-
samsung m20
and I want to ask
Why does the writing on the cover say v1.00? I'm using v1.40
the left v1.40 the right v1.01 Does this affect the game?
The version number comes from param.sfo, to update the game manually, we currently extract and decrypt update files to replace eboot and param files, but it would work by just updating eboot, so you probably downloaded patched iso illegally instead patching it yourself, or the param file from the update didn't bump the version as the game can always track the version differently for it's own purposes.
Anyway in the hopefully not that distant future update files will no longer require real PSP nor modifying iso as kirk chip was dumped some time ago.
just for information
in version 1.40 text when inport save data also disappears
image from version 1.01
I often experience this, when trying to set the settings for this file, GODX01270_ppsspp.ini always appears,and the settings don't work. when i open it the contents. GODX01270 - GOD EATER 2 I managed to record it. https://youtube.com/shorts/UFhEGrKWU8Q?si=_L8lPDJtdqVsROIv