Brylie Christopher Oxley
Brylie Christopher Oxley
Thanks, @MrCordeiro. Feel free to contribute to the PR in any way that would help the proposal move forward :-)
@MrCordeiro, nope. I think @bee-keeper will need to initiate the transfer from their account.
What is the status of this feature request? Has a PR been made based on [@KyleKing's suggestion](https://github.com/aldeed/meteor-tabular/issues/162#issuecomment-138086637)?
@KyleKing good idea for the examples folder. It might, however, eventually be useful for Tabular to support sorting and searching in collection helpers. E.g. we are using [aslagle:reactive-table](https://atmospherejs.com/aslagle/reactive-table) in another...
We are using collection helpers to traverse collections in order to create relationships between collections. E.g. `Book.author()` looks in the `Authors` collection for an ID stored in the `Book.authorId` field....
I have a PR open in my work project where we are showing user ratings in a [table](https://github.com/apinf/api-umbrella-dashboard/blob/feature/api-backend-ratings/both/catalogue.js#L21). The ratings come from a [collection helper](https://github.com/apinf/api-umbrella-dashboard/blob/feature/api-backend-ratings/both/collections/backend.js#L699). I have currently disabled sorting...
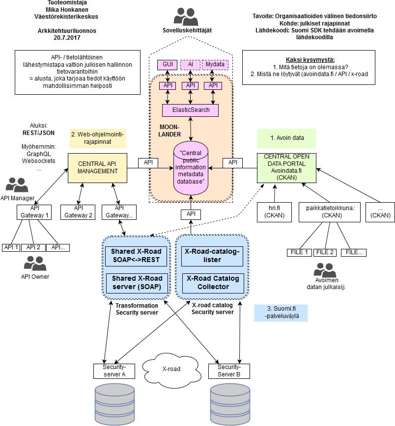
For one example, here is a [proposed design for the Finland National Data Architecture](https://twitter.com/mikahonkanenFI/status/888000069823320064):  CKAN could be more central to this diagram if it incorporated **API...
We are also working with the FIWARE initiative to integrate API Management/Cataloging into the FIWARE ecosystem. FIWARE [uses CKAN for open data cataloging](https://catalogue.fiware.org/enablers/ckan).
> would you have an english translation of the diagram? In a nutshell, the salient parts of the proposal for the Finnish National Digital Architecture are:  We are discussing...
Woohoo! Codacy is working ;-)