TESTAR_dev
TESTAR_dev copied to clipboard
[Java Swing] Spy mode shows wrong clickable items i.e. input fields
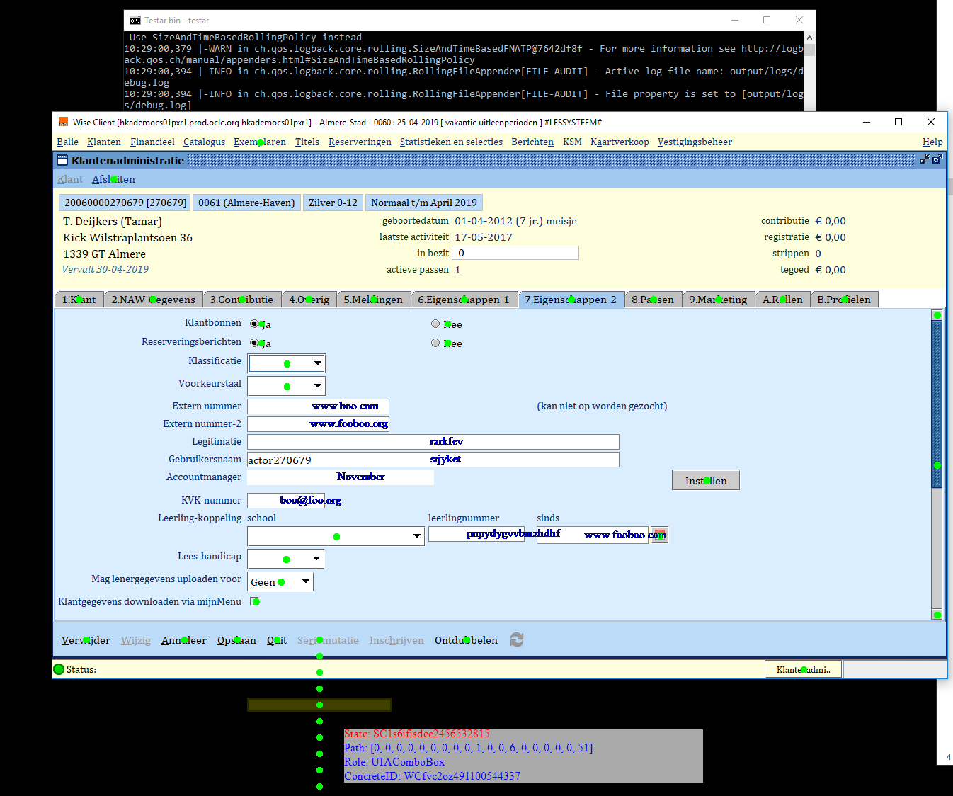
In Spy mode Testar shows wrong clickable items i.e. input fields. Also outside the Wise window.

Much better, but not everything.
Name of the fields looks clickable and dots below the window. The reason I believe is that you can scroll the window.

Only the small window contains clickable items.
Some of the issues can be fixed but not all (due to the issues in Java access bridge)