vanessa-automation
                                
                                
                                
                                    vanessa-automation copied to clipboard
                            
                            
                            
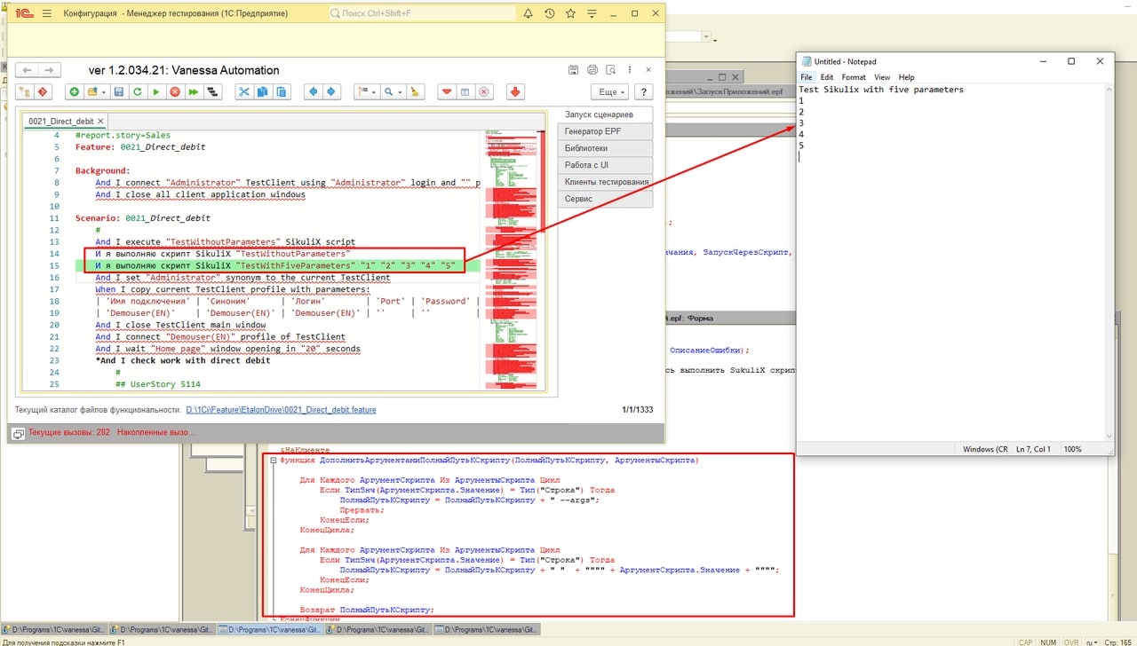
                        Прошу добавить шаг "И я выполняю скрипт SikuliX "%1 ИмяСкрипта" с параметрами"
Укажите:
- Версия Vanessa Automation 1.2.0.39
 - Версия платформы 8.3.16
 - Режим совместимости базы, где запускается Vanessa Automation
 - Операционная система Windows
 
Функционал: Передавать в шаг, который выполняет SikuliX скрипт, параметры из тестов
   Как тестировщик 1С
   Я хочу иметь возможность передавать параметры в Sikulix скрипт
У Sikulix есть возможность читать и использовать параметры, передаваемые в командной строке
Ессли запускать сикуликс скрипт следующим образом: <путь к скрипту> --args "1" "2" и тд, то в самом SikuliX скрипте можно перехватывать и использовать эти параметры
Это будет полезно, например, для создания универсального SikuliX скрипта, который, к примеру будет находить и вводить в какое-то текстовое поле различные символы, передаваемые из сценария ванессы
Возможность реализации этого в ванессе:
тапками не кидайте, я тестировщик, я так вижу
Из SikuliX скрипта перехватить и использовать параметры можно, используя следующую конструкцию:

Прошу реализовать это шаг, как в русском, так и в английском варианте
Также прошу реализовать корректную работу этого шага при использовании передаваемых параметров в шаг из высшего сценария [], локальных $ и глобальных переменных $$
@sergey-dubinin-work А зачем вы используете SikuliX для клика по картинкам и эмуляции клавиш? Сейчас это лучше делать с помощью компоненты.
@Pr-Mex Меня интересует клик по картинкам и вставка текста Реализуемо ли это на версии vanessa-automation 1.2.029?
@Pr-Mex Меня интересует клик по картинкам и вставка текста Реализуемо ли это на версии vanessa-automation 1.2.029?
Точно не помню. Но в любом случае лучше обновиться на 39 версию.