py2puml icon indicating copy to clipboard operation
py2puml copied to clipboard

add namespace structure in the plantuml result

Open lucsorel opened this issue 3 years ago • 0 comments

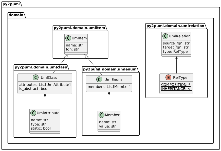
Using PlantUML namespaces enables:

  • to group UML items by packages and modules (already the case)
  • to nest sub-packages within their parent package

Py2puml currently outputs this diagram:

Whereas the nested namespaces could be output, improving the understanding of the codebase organization:

lucsorel avatar May 25 '22 14:05 lucsorel