py2puml
py2puml copied to clipboard
Generate PlantUML class diagrams to document your Python application.
I installed with python -m pip install py2puml I run py2puml . . in a directory containing my python files. I get the following error: TypeError: the 'package' argument is...
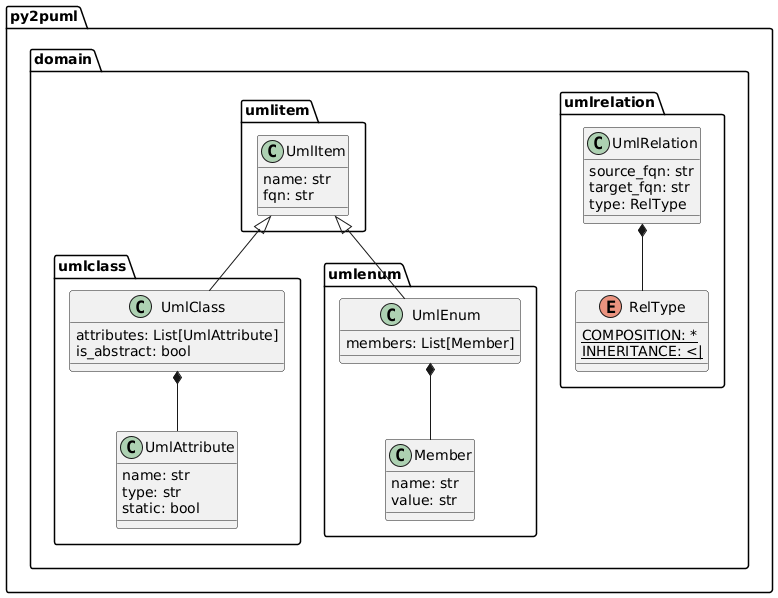
Using [PlantUML namespaces](https://plantuml.com/en/class-diagram#13d28e8dfc702e34) enables: * to group UML items by packages and modules (already the case) * to nest sub-packages within their parent package Py2puml currently outputs this diagram: ...
❗ WIP https://github.com/lucsorel/py2puml/issues/11
Mostly looking for feedback/thoughts as I don't think this is quite ready for use as-is. Here is some example Python-3.8 code: ```python from dataclasses import dataclass from enum import Enum...
First: awesome package, thx a lot ^^ Second: am I not finding the option, or is is currently not possible to extract the methods of classes? Best regards mskoenz
[Pyreverse ](https://pylint.pycqa.org/en/latest/additional_commands/index.html#pyreverse) is a command included with `pylint` that analyzes your source code and generates package and class diagrams. Since version 2.10.0 it includes a plantuml printer https://pylint.pycqa.org/en/latest/whatsnew/changelog.html?highlight=plantuml#what-s-new-in-pylint-2-10-0
Hi - interesting project. UML is currently underestimate, IMO it gives great overviews. I just wanted to point out to [dataclass transforms](https://github.com/microsoft/pyright/blob/main/specs/dataclass_transforms.md) - I believe it would allow to treat...
I humbly apologize for an absolute newbie question, but I seem to be unable to get py2puml to produce any usable result (apart from empty "@startuml/@enduml"): As a work in...
using the __defaults__ attribute of the constructor method should help ```python getattr(definition_type.__init__, '__defaults__', None) ``` * see this example for the way to display attribute with a default value: https://stackoverflow.com/a/36323868
Being able to specify [`skinparams`](https://plantuml.com/skinparam) as well as class diagram syntactic sugar for [layout and arrow direction options](https://plantuml.com/class-diagram) for the output might be helpful. Integrating it in the python API...