ComfyUI
ComfyUI copied to clipboard
Mute nodes and shortcuts in README
This PR adds the ability to mute nodes.
It is built on top of the node mode that already exists in litegraph, so you can mute the node by changing the node mode to never or (what is better) use the shortcut Ctrl + M to mute/unmute the selected nodes.
Any node that depends on a muted node recursively will be considered muted and won't execute.
This PR also adds the shortcuts to the README so people can use them, I discovered those shortcuts when I was looking in the code and they are really useful to create a workflow.
- Ctrl + C copy selected nodes
- Ctrl + V paste copied nodes
- Ctrl + A select all nodes
- Ctrl + M mute/unmute selected nodes
- Delete or Backspace delete selected nodes
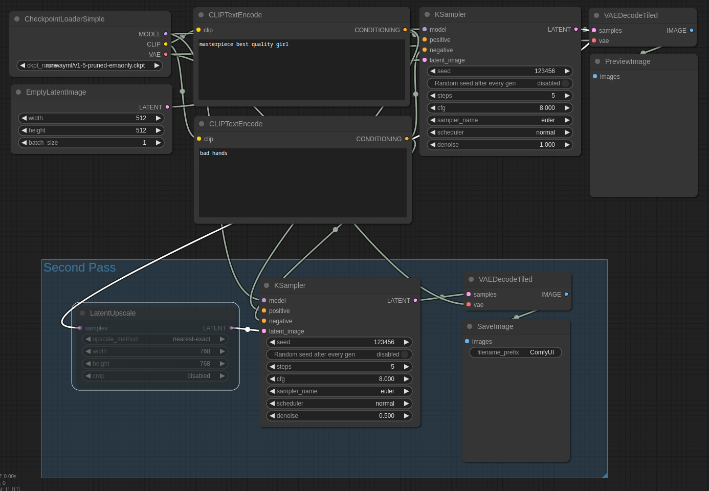
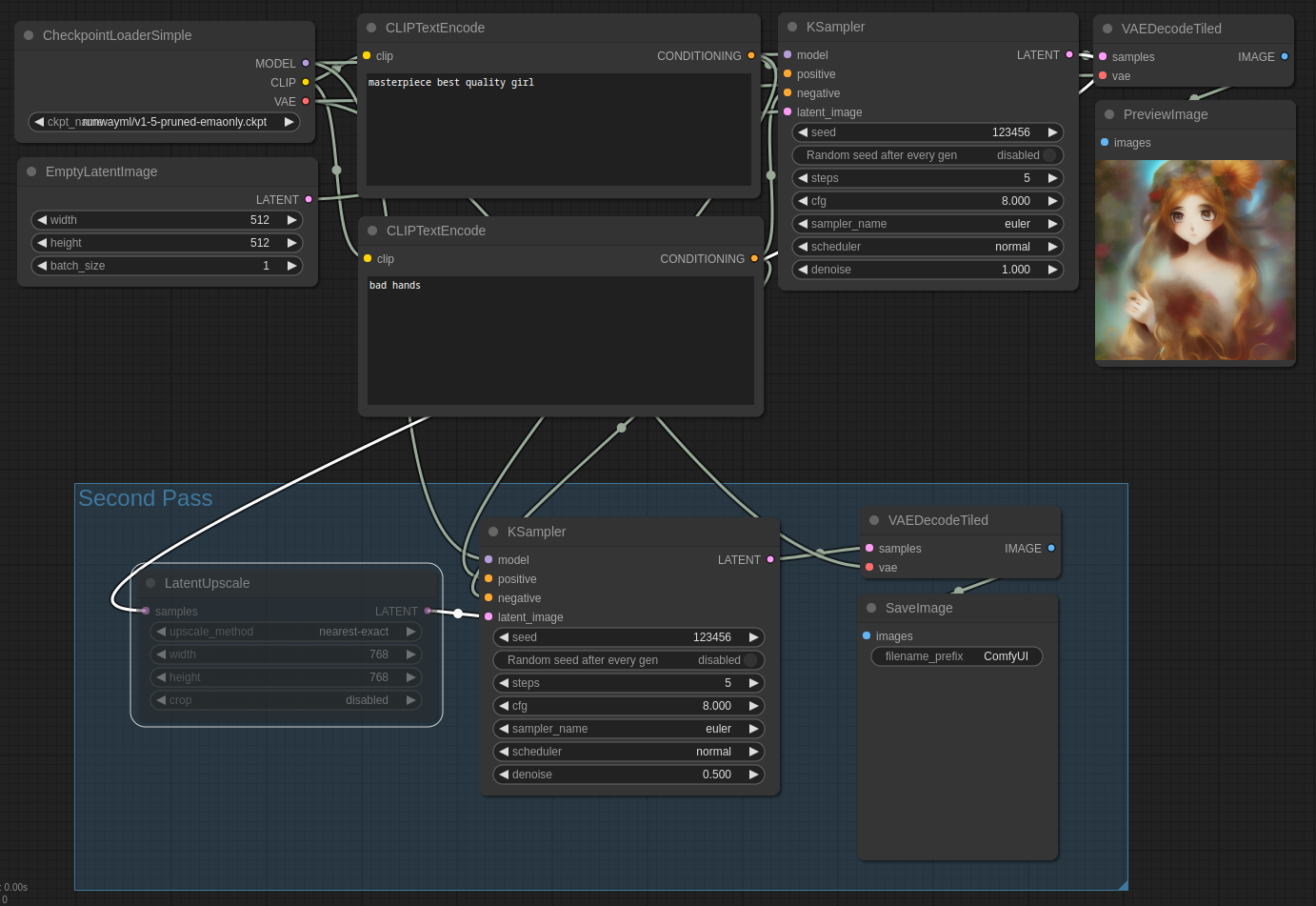
Here is a example workflow using muted nodes.

First the LatentUpscale is muted, that prevents the second pass from being executed.

If I like the preview I unmute the LatentUpscale and queue the prompt again, that will execute only the second pass because the others nodes didn't change and are on cache.
